Plans comptables
Topal fournit dans le mandat Modèle SA, le plan comptable PME, utilisé par la plupart des entreprises en suisse. C’est une base très facile à personnaliser par la suite.
Références de chapitre
Modifier le plan comptable
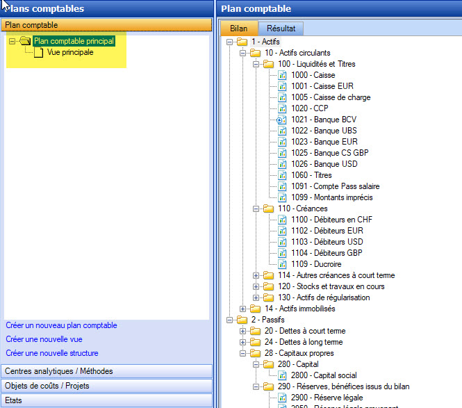
Lorsque vous créez un nouveau mandat, vous commencez certainement à partir d'un modèle de plan comptable, pour le modifier ensuite dans la section Plan comptable. Dans la zone de sélection à gauche se trouve l’icône du plan comptable principal ainsi que de la première vue enregistrée. Au besoin, des plans comptables secondaires peuvent être créés.

Figure 1 : Plan comptable
Dans l’espace de travail sur la droite, l’arborescence du plan comptable sélectionné est affichée : les groupes de comptes sont affichés sous forme de dossiers et les comptes eux-mêmes sous forme de documents. La hiérarchie des dossiers des groupes de comptes décide des niveaux du plan comptable. Dans les états, un groupe affiche le total de ses groupes et comptes subordonnés. Si vous souhaitez modifier un compte du plan comptable ou en savoir plus sur ses propriétés, double-cliquez simplement sur l'entrée dans l'arborescence.