Statusmeldungen im Zahlungsprozess
Der ISO-20022-Standard sieht verschiedene Informationsflüsse vom Finanzinstitut zum Kunden vor, die ermöglichen, den Verarbeitungsprozess von
Zahlungen detailliert abzubilden. Für Kreditoren und Lastschriften handelt es sich dabei weitgehend um die Möglichkeit der automatisierten Verarbeitung.
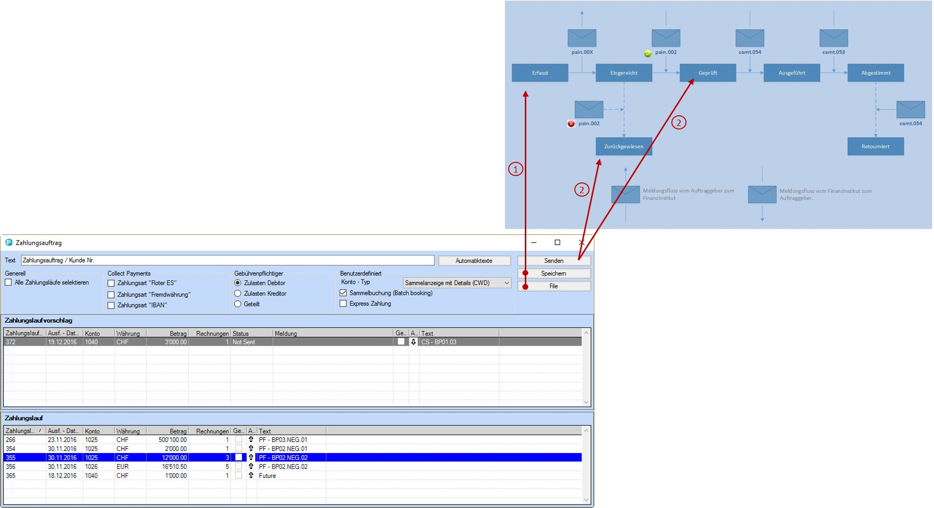
In Abbildung 1 sind die möglichen Zustände einer Zahlung in Topal dargestellt. Detaillierte Rückmeldungen des Finanzinstituts erlauben dem Auftraggeber die Nachverfolgung des
Zahlungsstatus. Die gestrichelt dargestellten Objekte stellen optionale Abläufe dar.

Abbildung 1: Zahlungsprozess
Die folgenden Statis werden beim versenden einer Zahlung durchlaufen.
|
Status
|
Beschreibung
|
Statustyp
|
|
Erfasst
|
Ein Zahlungsauftrag wurde erfasst und gespeichert, aber noch nicht an das Finanzinstitut gesendet.
|
Topal
|
|
Eingereicht
|
Status einer Zahlung, nachdem der Auftraggeber die Transaktion an sein Finanzinstitut übermittelt hat (pain.001 bzw. pain.008 ist erstellt und an das Finanzinstitut übermittelt). Dieser Status wird nicht sehr häufig anzutreffen sein, da nach Einreichung direkt eine Validierung vorgenommen wird, die zum Status Geprüft oder Zurückgewiesen führt.
|
Topal
|
|
Zurückgewiesen
|
Nach Einreichung, wenn das Finanzinstitut bei der Prüfung auf Fehler gestossen ist und dies dem Auftraggeber mittels Statusreport mitgeteilt hat (pain.002).
|
Bank
|
|
Geprüft
|
Nach erfolgreicher Einreichung, wenn das Finanzinstitut die Zahlung erfolgreich geprüft hat.
Zu beachten ist, dass das Finanzinstitut je nach Einlieferungskanal und Meldungstyp (pain.001/pain.008) verschiedene pain.002 - Statusreports (Empfangsbestätigung, Verarbeitungsmeldung, Statusreport bei Ausführung) generiert. Die Details zu den verschiedenen pain.002 und deren Bedeutung sind in den entsprechenden Handbüchern dokumentiert. Im Rahmen dieses Dokuments wird deshalb auf eine differenzierte Darstellung verzichtet.
|
Bank
|
|
Ausgeführt
|
Das Finanzinstitut hat die Zahlung ausgelöst, das Konto belastet bzw. gutgeschrieben und die Zahlung an das Finanzinstitut des Auftraggebers weitergeleitet. Ab diesem Zeitpunkt sind die Details der Zahlung definitiv festgelegt (zum Beispiel können sich Informationen über den angewandten Wechselkurs bei Fremdwährungszahlungen ab diesem Zustand nicht mehr ändern) und dem Kunden mittels camt.054 avisiert.
|
Bank
|
|
Abgestimmt
|
Nach erfolgreicher Verarbeitung des Kontoauszuges (camt.053) gelten die einzelnen Zahlungen in Topal des Auftraggebers als abgestimmt.
|
Bank
|
|
Retourniert
|
Nach erfolgreicher Ausführung (und allenfalls bereits erfolgter Kontoabstimmung) kann die Zahlung vom Auftragsempfänger oder dessen Finanzinstitut zurückgeleitet werden.
|
Bank
|
Tabelle 1: Statusmeldungen
-
Mit dem Button [Speichern] wird der Zahlungsauftrag (Payment Order) gespeichert. Dieser erhält somit den Status [Erfasst].
Mit dem Button [File] können Sie die Datei auf Ihrem Filesystem speichern. Diese Datei kann auch via Online Banking an Ihre Bank übermittelt werden.
Der Zahlungsauftrag (Payment Order) wird auch hier gespeichert und im Grid angezeigt. Dieser erhält den Status [Erfasst]. -
Mit dem Button [Senden] wird der Zahlungsauftrag an Ihre Bank oder Post zur Zahlung übermittelt. Der Auftrag ist danach im Status [Geprüft] oder [Zurückgewiesen].

Abbildung 1: Statusmeldungen